Blog
Guides, strategy, and what I'm learning from building with AI every day.
Get updates when new modules drop or a new AI strategy goes live.
Start here

How to Set Up Claude Skills in <15 Minutes (for Beginners)
Learn, step by step, how to use Claude’s new Skills feature to save hours and deliver consistent results across every prompt.

How to Set Up Claude Code in <15 Minutes (For Beginners)
Made for non-technical people. Learn, step by step, how to use Claude Code without scary dev terms.

How to Set Up Manus AI Agents in <15 Minutes (For Beginners)
Made for non-technical people. Learn, step by step, how to use Manus to complete research, process, and other strategic tasks.

How to Set Up Claude Skills (For Teams)
Learn, step by step, how to use Claude’s Skills feature to save hours and deliver consistent results across your team.

What Your AI Training Strategy Is Missing
Most teams are stuck at task augmentation because that's what training teaches. Transformation requires showing them process redesign exists.

If You Feel Behind With AI, Good
Uncertainty is a better signal than confidence right now.

How To Build a Compounding AI Operating System (as a Non-Technical Person)
My full setup: files, tools, and tactics for building an AI system that grows with you. Steal what you need.

Everyone Should Learn Vibe Coding (Even If You've Never Written Code)
What it is. How it changes the game. How to start in 30 minutes.

The Fixed Mindset That's Slowing AI Adoption
The bottleneck isn’t always AI’s limitations, it’s our refusal to let people explore outside their domain.
All posts

How to Build Production-Level Claude Skills (Use This Meta-Skill)
Claude's default Skill builder is good... but this meta-skill will build you production-grade Skills with advanced architecture patterns baked in.

10 Things You Should Know in AI This Past Month — January 2026
Signals decoded for non-technical workers + VIDEO breakdown

Being Your Team's "AI Person" Isn't The Win You Think It Is
Why solo champions will lose and how to stand out by becoming a multiplier instead.

5 Things You Should Know in AI This Week — January 23, 2026
Simplifying the noise. Here are five signals that matter for non-technical workers.

Memory is AI's Biggest Bottleneck
Platforms added memory in 2025. So why are you still repeating yourself every session?

5 Things You Should Know in AI This Week — January 16, 2026
Simplifying the noise. Here are five signals that matter for non-technical workers.

5 Things You Should Know in AI This Week — January 9, 2026
Simplifying the noise. Here are five signals that matter for non-technical workers.

Stop Trying to Keep Up With Every AI Launch
Hot takes peak week 1, validation shows up week 3. Here's how to use the lag as your filter.

40 Things I Learned From a Year of Building
Lessons about the realities of execution, patience, and momentum.

The State of AI 2025 (For People Who Have Lives)
A quick catch‑up for everyone who blinked & missed 67 model launches.

5 Things You Should Know in AI This Week — December 19, 2025
Simplifying the noise. Here are five signals that matter for non-technical workers.

Your AI Tool Is About to Choose Its Customer
The companies winning consumer hearts are losing enterprise buyers. Something has to give.

Are You Cramming Too Much Into Your Chat Window?
Staying in one window is killing your results. Here's when to open a new chat.

5 Things You Should Know in AI This Week — December 12, 2025
Simplifying the noise. Here are five signals that matter for non-technical workers.

Why Every AI Company Just Released a Reasoning Model
What reasoning models are, why companies are racing to build them, and how you're already using them.

How to Get AI Adoption Right in Your Org
The corporate AI adoption playbook everyone's following doesn't work.

5 Things You Should Know in AI This Week — December 4, 2025
Simplifying the noise. Here are five signals that matter for non-technical workers.

Has AI Training Made You Think You're Better Than You Are?
Generic training validated you. Now you don't know what's possible.

5 Things You Should Know in AI This Week — November 28, 2025
Simplifying the noise. Here are five signals that matter for non-technical workers.

You Only Notice AI Writing That Sucks
When AI can write better than you, getting good results means bringing your perspective.

4 Things I'm Doing to Level Up with AI Right Now
Low-effort tactics that make a big difference in how I work with AI.

5 Things You Should Know in AI This Week — November 21, 2025
Simplifying the noise. Here are five signals that matter for non-technical workers.

Are You Overpaying Vendors in the AI Era?
5 questions to separate vendors worth keeping from ones you're overpaying.

The Six Building Blocks That Turn AI Users Into Builders
Go from typing prompts to designing systems. Here's what you need to know to lead with AI.

5 Things You Should Know in AI This Week — November 14, 2025
Simplifying the noise. Here are five signals that matter for non-technical workers.

AI Has a Marketing Problem
Built by engineers, sold as magic, delivered as more work for the rest of us.

How to Use Examples Without Confusing AI
Stop uploading everything and hoping for a miracle. Here's what to do instead.

5 Things You Should Know in AI This Week — November 7, 2025
Simplifying the noise. Here are five signals that matter for non-technical workers.

45% of AI News Research Has Major Issues
Real sources, wrong interpretations. Here's what you need to know.

Using AI Daily Doesn't Mean You're Good at It
Check yourself: 5 ways to tell if you're competent or falsely confident

5 Things You Should Know in AI This Week — October 31, 2025
Simplifying the noise. Here are five signals that matter for non-technical workers.

Stop Waiting for Specialized AI Tools
Better tools won't help you.

5 Things You Should Know in AI This Week — October 24, 2025
Simplifying the noise. Here are five signals that matter for non-technical workers.

The AI Research Advantage You're Not Using Yet
Your competitor figured it out. Here's what they know.

You Have Permission to Be Lazy With AI Prompts
Go from lazy bad to lazy good. Here's how to improve your results without the effort.

5 Things You Should Know in AI This Week — October 17, 2025
Simplifying the noise. Here are five signals that matter for non-technical workers.

AI Screeners Are Rejecting Your Resume
83% of companies use AI resume screeners. The two ways to beat the system.

Buy, Build, or Skip: Evaluate Any AI Tool in Seconds
Every vendor wants a meeting. Here's how to skip most of them. PLUS use this prompt to guide you through the evaluation process.

5 Things You Should Know in AI This Week — October 10, 2025
Simplifying the noise. Here are five signals that matter.

AI Is Destroying Your Reputation (And You Don't Even Know It)
Every time you send AI slop, your boss trusts you less. And you don't even know you're doing it.

Are You Secretly Losing the AI Race? (3 Tracks That Reveal the Truth)
The three-track framework that shows exactly where you stand and what to do next (whether you're early or already deep in).

Your Private AI Convos Are About To Become Advertising Gold
Plus: Claude's latest model, AI video goes mainstream, and ChatGPT becomes a store. Here's what's actually happening.

10 Prompting Tactics AI Experts Use to Get Insane Results
Simple techniques that take you from generic to genius.

90% of Developers Use AI. Only 24% Have High Trust In It.
Trust lags adoption. With hype fading, AI faces a new era of accountability.

5 Signals Hidden in Last Week’s AI Data
The latest data shows growth, but also fractures: mainstream vs experts, automation vs augmentation, creativity vs conformity.

Chrome Just Turned into an AI Browser
PLUS: Meta's wild new glasses, AI companies prepare for payment systems, and signs models are outpacing human training ability.

Has AI Really Plateaued?
The actual story behind the current disappointment.

A Stupid Simple Strategy to Turn Your Team into AI Superusers
Going back to basics will give your team a big advantage.

New AI Features to Make Your Life Easier
PLUS: OpenAI's plan to replace LinkedIn and why AI confidently gives wrong answers

Reddit Comments & User Hot Takes Are Shaping AI Results
Brand narratives are shifting away from official sources as new data shows AI tools increasingly cite Reddit, YouTube, and review sites.

Voice AI Just Had a Big Week
PLUS: Privacy and safety changes at Anthropic and OpenAI worth knowing.

Soon AI Personality Will Matter More Than Performance
The next phase of AI adoption won't be decided by IQ. It'll be decided by EQ.

Entry-Level Workers Are Already Losing Jobs to AI (New Data)
Stanford study shows 13% drop in entry-level employment for AI-exposed roles.

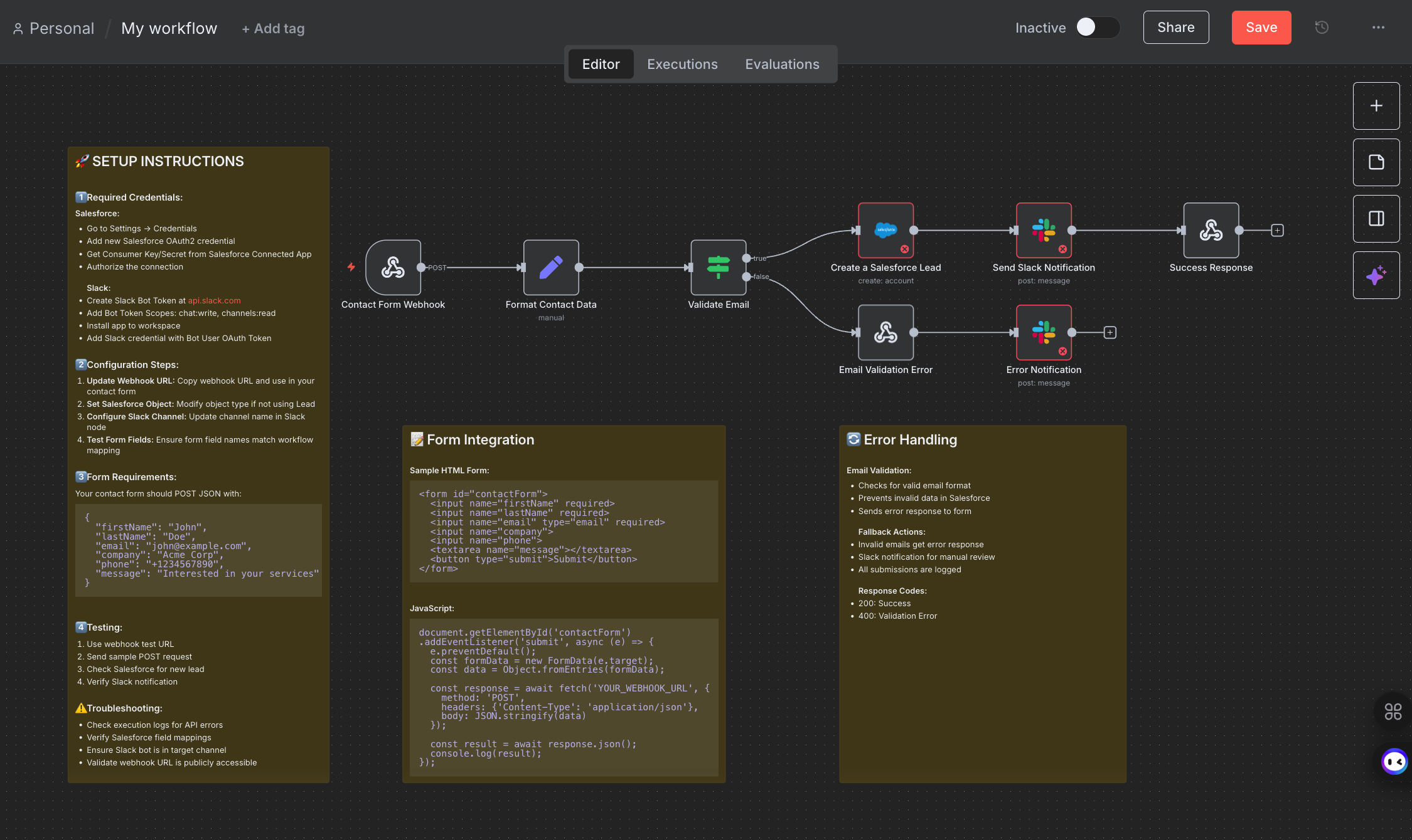
A Beginner’s Guide to Using AI to Create Automations (No Coding Needed)
Follow this step-by-step process to build your first workflow with AI and save hours on repetitive tasks.

Google’s 'Nano-Banana' Model Sets New Standard for Image AI
PLUS: AI browsers get hacked, what usage data reveals adoption trends, and other signals worth knowing.

Why Upskilling With AI Is the Smart Move
Here's the data on upskilling vs career pivoting (and what it means for your team).

From Chatbot to Employee: AI's Next Phase of Work Integration
New study: AI voice agents delivered 18% better hiring outcomes than human recruiters. Here's what this means for every knowledge worker.

95% of AI Pilots Fail. Here's How to Beat the Odds.
MIT's latest study shows billions wasted on AI pilots. The issue isn’t just the technology; organizations are making predictable adoption mistakes.

The Hidden Costs of ‘Free’ AI (and Why Even Giants Are Struggling)
Resource shortages, efficiency traps, and what it means for your strategy.
![[Trend to Watch] One of the Most Elite Professions Just Got Outpaced by AI](/blog/images/trend-to-watch-one-of-the-most-elite-professions-just-got-outpaced-by-ai.png)
[Trend to Watch] One of the Most Elite Professions Just Got Outpaced by AI
New study: GPT-5 outperforms medical trainees by 24-29%. Here's your warning.
![[Your Advantage] 10 Concepts That Make You Technical Enough to Build AI Agents](/blog/images/your-advantage-10-concepts-that-make-you-technical-enough-to-build-ai-agents.png)
[Your Advantage] 10 Concepts That Make You Technical Enough to Build AI Agents
From AI user to AI leverager: these concepts will help you build agents and automate workflows without learning to code.
![[Just the Signals #10] The AI Attention Wars: Memory, Money, and Control](/blog/images/just-the-signals-10-the-ai-attention-wars-memory-money-and-control.png)
[Just the Signals #10] The AI Attention Wars: Memory, Money, and Control
From public feuds and price drops, to new platform features and what they mean for your work.
![[One More Thing] Why Non-Technical Professionals Have the AI Advantage](/blog/images/one-more-thing-why-non-technical-professionals-have-the-ai-advantage.png)
[One More Thing] Why Non-Technical Professionals Have the AI Advantage
The case for becoming 'technical enough' to lead AI strategy in your organization.
![[Trend to Watch] The GPT-5 Reality Check](/blog/images/trend-to-watch-the-gpt-5-reality-check.jpeg)
[Trend to Watch] The GPT-5 Reality Check
What the GPT-5 backlash reveals about our growing bonds with AI.
![[YOUR ADVANTAGE] The AI Workflow Designer: The Most Valuable Employee You Don’t Have Yet](/blog/images/your-advantage-the-ai-workflow-designer-the-most-valuable-employee-you-dont-have-yet.png)
[YOUR ADVANTAGE] The AI Workflow Designer: The Most Valuable Employee You Don’t Have Yet
What they do, why they're critical, and how to identify potential candidates on your team
![[Just the Signals #9] ChatGPT Gets Its Biggest Upgrade Since May 2024](/blog/images/just-the-signals-9-chatgpt-gets-its-biggest-upgrade-since-may-2024.webp)
[Just the Signals #9] ChatGPT Gets Its Biggest Upgrade Since May 2024
PLUS: Competitors scramble with releases, the latest AI adoption stats, and Perplexity gets caught cheating.
![[One More Thing] The AI Adoption Curve: What Developers Can Teach the Rest of Us](/blog/images/one-more-thing-what-we-can-learn-about-ai-adoption-from-developers.png)
[One More Thing] The AI Adoption Curve: What Developers Can Teach the Rest of Us
The 4-stage journey from skeptic to strategist (and skills needed to accelerate through them)
![[Trend to Watch] Claude Just Overtook ChatGPT in the Enterprise AI Race](/blog/images/trend-to-watch-anthropic-is-now-beating-openai-in-the-enterprise-ai-race.webp)
[Trend to Watch] Claude Just Overtook ChatGPT in the Enterprise AI Race
New data reveals that enterprises are choosing Claude over ChatGPT and Gemini when money and reputation are at stake.
![[#8] Earn $18K More with AI Skills (Yes, Even Without Coding)](/blog/images/8-earn-18k-more-with-ai-skills-yes-even-without-coding.png)
[#8] Earn $18K More with AI Skills (Yes, Even Without Coding)
PLUS: ChatGPT-5 on the way, Walmart's super agents, and Google's latest AI features.
![[#7] Why Your Perfect AI Prompts Are Backfiring](/blog/images/7-why-your-perfect-ai-prompts-are-backfiring.png)
[#7] Why Your Perfect AI Prompts Are Backfiring
PLUS: ChatGPT's 2.5B daily prompts, Amazon's AI promotion mandate, and Trump's growth-first policy shift.
![[#6] Go from AI ZERO to AI HERO with This Framework](/blog/images/6-go-from-ai-zero-to-ai-hero-with-this-framework.png)
[#6] Go from AI ZERO to AI HERO with This Framework
PLUS: Learn about ChatGPT agents, AWS enterprise AI, Claude tool integrations
![[#5] Turn Your Generic AI Assistant into Your AI Dream Team](/blog/images/5-turn-your-generic-ai-assistant-into-your-ai-dream-team.png)
[#5] Turn Your Generic AI Assistant into Your AI Dream Team
PLUS: The latest model breakthrough and the anti-bias prompt getting better results.
![[#4] AI Tool Hype Is Over. Strategy Wins Now.](/blog/images/4-ai-tool-hype-is-over-strategy-wins-now-your-ai-advantage-weekly.png)
[#4] AI Tool Hype Is Over. Strategy Wins Now.
Microsoft mandates AI use, entry-level jobs disappear, and the companies winning are running multi-agent workflows. Are you ready to compete at that level?
![[#3] Google's AI Ads, OpenAI Logins, and Smarter Tool Use | Your AI Advantage Weekly](/blog/images/3-googles-ai-ads-openai-logins-and-smarter-tool-use-your-ai-advantage-weekly.png)
[#3] Google's AI Ads, OpenAI Logins, and Smarter Tool Use | Your AI Advantage Weekly
Plus: early signals on AI’s impact on jobs and a smarter way to compare today’s top AI tools.
![[#2] What Google I/O, Copilot Agents, and Claude 4 Mean for Your Work | Your AI Advantage Weekly](/blog/images/2-what-google-i-o-copilot-agents-and-claude-4-mean-for-your-work-your-ai-advantage-weekly.webp)
[#2] What Google I/O, Copilot Agents, and Claude 4 Mean for Your Work | Your AI Advantage Weekly
The week’s biggest AI updates from Google, Microsoft, Anthropic, and OpenAI. Plus tactical tips to help non-technical pros stay ahead.
AI Model Comparison Tracker: Updated LLM Features and Capabilities
Compare the capabilities of top AI models like ChatGPT, Claude, and Gemini side by side. This live LLM tracker is updated regularly to help you choose the right tool.
![[#1] Where You Stand and Where Leadership Expects You to Be | Your AI Advantage Weekly](/blog/images/1-where-you-stand-and-where-leadership-expects-you-to-be-your-ai-advantage-weekly.png)
[#1] Where You Stand and Where Leadership Expects You to Be | Your AI Advantage Weekly
Clarity, strategy, and tools to turn AI into your career advantage.

How AI Will Reshape Digital Advertising and Publishing
What the AI-driven future means for traffic, content, and ad revenue models.

Manus AI Review: First Look at This New Autonomous AI Agent
I tested Manus AI, an autonomous agent that plans, researches, and executes tasks on its own. Here’s how it works and if it’s worth using.

AI’s Next Big Shift: From Chatbots to Autonomous Agents
AI is evolving from reactive assistants to autonomous agents that act on your behalf. Here’s what that means for the future of work, home, and everyday life.

The AI-senhower Matrix: A Smarter Way to Decide What to Automate
How to Decide What to Automate with AI (and What to Keep Human-Led)

No One Is Clicking Anymore: How to Get Traffic in 2025
SEO is fading. Social media kills links. Ads cost more. Here’s what actually works now.

AI Generated Writing Is Taking Over. Here Is How to Keep Your Own Voice and Stand Out.
AI is changing how we write, but when everyone uses the same tools, originality suffers. Here is how to make sure your writing stands out.

AI’s Next Battle: Model Builders vs. the Gatekeepers Controlling Distribution
Model builders are pushing AI forward, but tech giants still control how it reaches the masses.

You’re Not Too Late to AI: A Clear Guide to Catching Up
AI can feel overwhelming, but getting started doesn’t have to be. This guide breaks it down so you can start learning and taking action today.

The AI Adoption Scorecard: See Where You Stand & Unlock AI’s Full Potential
Take this AI self-assessment to identify gaps, find quick wins, and start leveraging AI to improve your business, work, and strategy.
AI Audit: How to Find Quick Wins & Future-Proof Your Business Strategy
Many businesses are dabbling in AI, but few are using it strategically. Here’s how to audit your business to identify real AI opportunities, from automation to long-term transformation.
The AI Tipping Point: Adapting to Unstoppable Acceleration
AI adoption is outpacing every major technology in history, changing industries, reshaping human behavior, and redefining what’s possible. All faster than most realize.

Pick a module. Build something you'll use immediately.
Try a free module or learn how the team experience works.
Get updates when new modules drop or a new AI strategy goes live.
